De l'idée à l'impact

Je donne à vos idées l'élan nécessaire pour laisser leur empreinte.

Neven Fontaine

Projet Personnel et Professionnel

Qui suis-je ?

Passionné par l'innovation technologique depuis mon plus jeune âge, j'ai orienté mon parcours vers le Génie Électrique et l'Informatique Industrielle pour concilier créativité et rigueur technique.

Mon objectif ? Concevoir des solutions intelligentes qui simplifient le quotidien tout en respectant les principes du développement durable.

À travers ce portfolio, vous découvrirez comment je transforme les concepts théoriques en réalisations concrètes, avec toujours cette exigence : allier performance et élégance technique.

Formation GEII

Le BUT Génie Électrique et Informatique Industrielle m'a offert un équilibre parfait entre connaissances théoriques solides et mise en pratique immédiate.

Cette formation m'a permis de développer des compétences transversales dans :

  • Conception de systèmes embarqués
  • Programmation industrielle
  • Gestion de projets techniques
  • Communication professionnelle

Mon Parcours Académique et Professionnel

2023 - 2025

Alternance

Novo Norisk - Chartres

IT / OT Production aseptique

2022 - 2025

BUT Génie Électrique et Informatique Industrielle (GEII)

Université de d'Orléans - IUT de Chartres

Formation complète en systèmes embarqués, automatismes industriels et gestion de projets techniques.

2018 - 2021

Baccalauréat STI2D

Lycée Jehan de Beauce - Chartres

Spécialité énergie et environement

2021

Bénévole

Chartres Roller

Encadrement d’adultes / handisport et Élaboration d’entrainement

Mes Compétences Techniques et Transversales

Concevoir

Conception de systèmes électroniques, programmation embarquée et modélisation de circuits.

Altium Designer KiCad LTSpice

Vérifier

Test, validation et mesure de performances sur prototypes matériels et logiciels.

Oscilloscope Analyseur logique Multimètre

Maintenir

Maintenance préventive et curative de systèmes industriels automatisés.

TIA Portal Ladder Siemens

Installer

Mise en place d’architectures industrielles et configuration de réseaux.

Profinet KNX Modbus TCP/IP

Ce que vous allez découvrir ici

À travers mes différents projets, vous verrez comment je combine ces compétences pour créer des solutions innovantes et fonctionnelles.

Explorer mes réalisations

Mes Projets Techniques

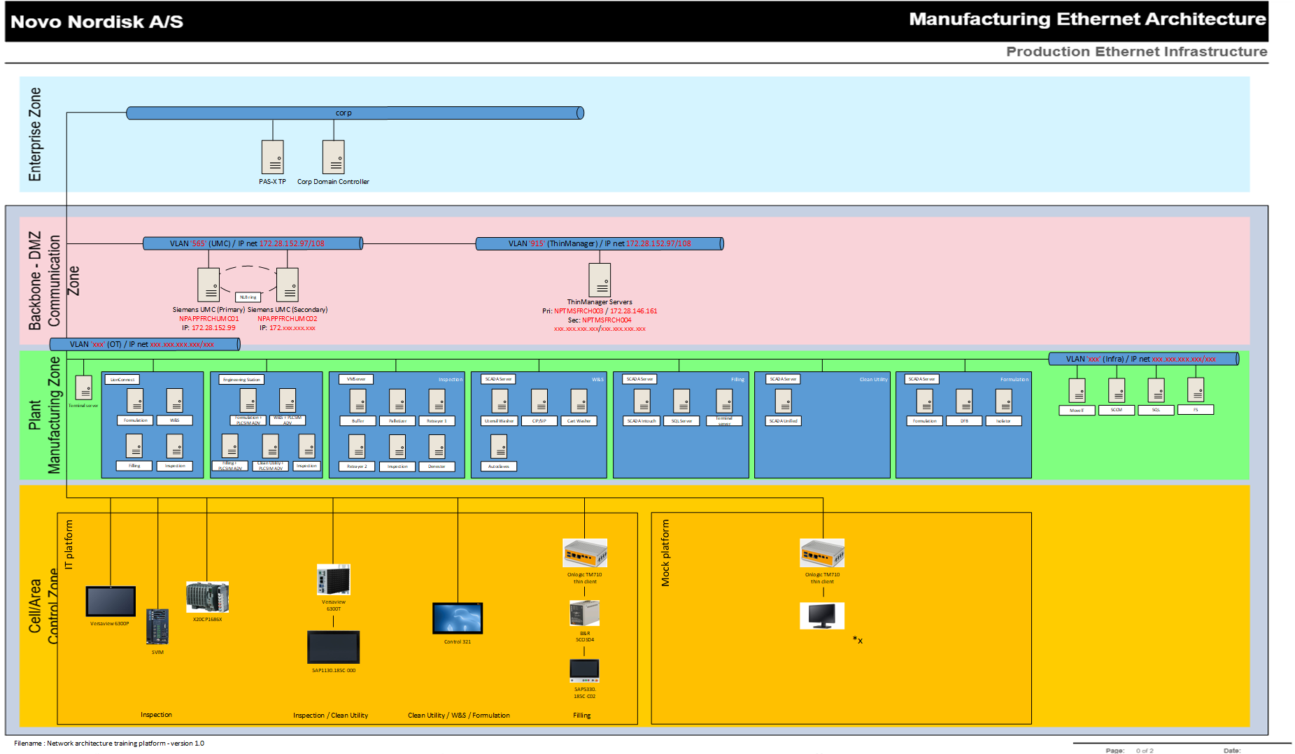
Plateforme de formation industrielle

Plateforme de Formation Industrielle

Alternance

Conception, câblage, programmation et mise en service d’une plateforme pédagogique pour la formation aux automatismes industriels.

Visio TIA Portal S7-1500
Voir les détails
Plateforme de formation industrielle

Carte de Commande pour Kart Électrique

Université

Conception d'une carte électronique full analogique pour la commande de la propulsion et de la direction d'un kart, avec réalisation complète du PCB.

Circuits analogiques Kicad Régulation de puissance
Voir les détails
Plateforme de formation industrielle

Arroseur Automatique pour Monstera

Personnel

Conception et réalisation d'un système d'arrosage automatique basé sur la mesure de l'humidité du sol, piloté par un microcontrôleur ATmega et développé sur PCB sur-mesure.

Arduino Capteur d'humidité Conception PCB
Voir les détails
Plateforme de formation industrielle

Système d'Intelligence Artificielle pour Domotique

Personnel

Développement d'une intelligence artificielle embarquée capable d'automatiser et d'optimiser la gestion énergétique et le confort des habitations connectées.

Python Reconnaissance faciale Synthèse vocale
Voir les détails
Plateforme de formation industrielle

Domotique avec KNX

Université

Changement de système d'éclairage avec protocole KNX.

KNX ETS Scénarios
Voir les détails
Plateforme de formation industrielle

Système Multi-Agent de Programmation Automatique

Personnel

Développement d'un système intelligent multi-agent capable de comprendre une description fonctionnelle et de générer automatiquement du code opérationnel prêt à être exécuté sur simple commande.

Python LLaMA Développement Web
Voir les détails

Vous avez un projet similaire ou souhaitez en savoir plus sur mes réalisations ?

Contactez-moi dès maintenant

Mes Centres d'Intérêt

Passions Techniques

Intelligence Artificielle

Veille technologique et développement de systèmes intelligents pour diverses applications pratiques et domotiques.

Informatique & Programmation

Création de logiciels, d'API, de plateformes web et d'outils automatisés pour optimiser différents processus.

Electronique DIY

Création de dispositifs électroniques pour automatiser des tâches du quotidien.

Loisirs & Engagement

Running

Pratique régulière de course pour développer résilience et endurance.

Piano

Pratique du piano en autodidacte depuis 7 ans

Musculation

Développement de la discipline et renforcement physique à travers la pratique régulière de la musculation.

Ces passions nourrissent ma créativité technique

Elles m'apportent ouverture d'esprit, persévérance et capacité à voir les problèmes sous différents angles - des qualités précieuses dans mon métier d'ingénieur.

Contactez-moi pour vos projets

Envoyez-moi un message

Mes coordonnées

Téléphone

+33 6 52 61 28 31

Localisation

Chartres, France

Réseaux Professionnels